本文摘要: 大家好,联想y450无线网卡驱动怎么安装相信很多的网友都不是很明白,包括联想y450无线网卡驱动下载也是一样,不过没有关系,接下来就来为大家分享关于联想y450无线网卡驱动怎么安装和联想y450无线网卡驱动下载的一些知识点,大家可以关注收藏,免得下次来找不到哦,下面我们开始吧!
大家好,联想y450无线网卡驱动怎么安装相信很多的网友都不是很明白,包括联想y450无线网卡驱动下载也是一样,不过没有关系,接下来就来为大家分享关于联想y450无线网卡驱动怎么安装和联想y450无线网卡驱动下载的一些知识点,大家可以关注收藏,免得下次来找不到哦,下面我们开始吧!
联想Y450无线网卡驱动安装不成功的原因分析及解决步骤
联想Y450无线网卡驱动安装不成功的原因可能包括驱动不匹配、无线开关未开启、网络设置错误、系统或硬件故障等。以下是解决步骤:确认驱动匹配:使用驱动精灵等软件自动搜索并推荐最适合的驱动版本。也可以从联想官方网站下载对应型号的无线网卡驱动。尝试不同安装路径:通过光盘安装:如果附有驱动光盘,按照说明书操作进行安装。
驱动问题可能由系统、硬件或病毒感染引起。如果是系统问题,重装驱动、开启无线功能、杀毒或重装系统都能解决;硬件故障则需送修,或考虑使用外置USB网卡替换内置。如果网卡内置部分损坏,维修或更换模块是明智之举。保修期内可享受免费维修,保修期外则需自行购买兼容的网卡模块。
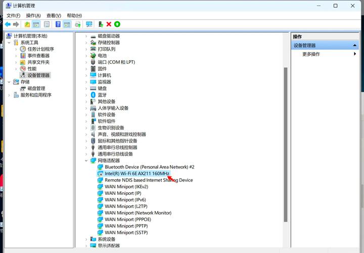
联想Y450无线网络连接不上,可能的原因及解决方法如下:检查无线网卡驱动:确认驱动状态:首先检查设备管理器中的无线网卡驱动是否安装正确。如果无线网卡驱动图标上有黄色问号,说明驱动可能存在问题。
联想Y450无线网络连接不上,可能的原因及解决方法如下:检查无线网卡驱动:确认驱动是否正确安装:查看设备管理器中的无线网卡是否有黄色问号提示。如果有,说明驱动可能未正确安装或已损坏。重新安装驱动:使用原配光盘或前往联想官方网站下载对应型号的无线网卡驱动进行安装。
联想y450无线网卡驱动怎么安装
确定无线网卡型号: 首先,在联想Y450笔记本电脑的规格说明书中查找无线网卡型号。 或者,打开Windows设备管理器,在网络适配器部分查看无线网卡的型号信息。 下载驱动程序: 访问联想官方网站或其他可信赖的驱动下载网站。 在网站上搜索联想Y450的无线网卡型号,并下载适用于该型号且与您操作系统版本兼容的最新驱动程序。
将联想y450无线网卡插入到电脑USB接口,无线网卡一般会自带光盘,将驱动光盘放入电脑光驱,按照步骤安装驱动(可详见说明书步骤提示);也可在电脑上面网页搜索驱动精灵,系统会自动检测安装无线网卡驱动;这样联想y450无线网卡驱动即安装成功。
确定无线网卡型号:首先,您需要确定联想Y450笔记本电脑所使用的无线网卡型号。这通常可以在电脑的规格说明书中找到,或者在Windows设备管理器中查看网络适配器部分。 下载驱动程序:一旦您知道了无线网卡型号,就可以访问联想官方网站或其他可信赖的驱动下载网站,搜索并下载适用于该型号的最新驱动程序。
通过光盘安装:如果附有驱动光盘,按照说明书操作进行安装。借助驱动精灵:利用驱动精灵的智能诊断功能进行驱动安装。检查无线开关:确保笔记本的无线开关已开启。在设备管理器中检查是否有无线网卡的更新提示或异常标志。检查网络设置:确认Windows的网络配置正确,包括适配器设置、IP地址配置等。
驱动安装对于联想Y450用户来说,就像解锁新设备的钥匙,轻松又实用。这里有两种方法,让你的网络世界畅通无阻:方法一:官方网站直达 直接访问联想官方网站是第一步,点击页面顶部的“服务与驱动下载”选项,进入专属驱动频道。

联想Y450无线网卡的问题
〖One〗、如果网卡内置部分损坏,可以考虑维修或更换网卡模块。在保修期内可享受免费维修,保修期外则需自行购买兼容的网卡模块。通过以上步骤,通常可以解决联想Y450无线网卡驱动安装不成功的问题。如果问题依然存在,建议联系联想官方客服或专业维修人员寻求进一步帮助。
〖Two〗、联想Y450无线网络连接不上,可能的原因及解决方法如下:检查无线网卡驱动:确认驱动状态:首先检查设备管理器中的无线网卡驱动是否安装正确。如果无线网卡驱动图标上有黄色问号,说明驱动可能存在问题。
〖Three〗、联想Y450无线网络连接不上,可能的原因及解决方法如下:检查无线网卡驱动:确认驱动是否正确安装:查看设备管理器中的无线网卡是否有黄色问号提示。如果有,说明驱动可能未正确安装或已损坏。重新安装驱动:使用原配光盘或前往联想官方网站下载对应型号的无线网卡驱动进行安装。

电脑wifi驱动安装教程电脑没网怎么安装无线网卡驱动
在没有无线网络连接时,可以通过以下步骤使用驱动精灵为电脑安装无线网卡驱动以连接WiFi:打开设备管理器:返回电脑桌面,右键点击“计算机”图标,选取“管理”。在打开的计算机管理窗口中,找到并点击“设备管理器”。识别缺失的无线网卡驱动:在设备管理器中,查找“网络适配器”选项。
在设备管理器窗口中,右键点击顶部的计算机名称,选取“扫描检测硬件改动”。这会强制系统检测任何未安装驱动的硬件,并尝试自动重新安装驱动程序。手动安装驱动程序:如果系统没有自动安装驱动程序,您可以手动安装。
步骤如下:首先需要创建无线网络链接,进入桌面左下角处的开始菜单,点击“控制面板”。然后点击“网络和Internet”。下面打开“网络和共享中心”,这里是电脑联网所必须用到的功能,不管是连接无线网络还是宽带网络都需要打开此功能进行设置。
第一种安装方式:在设备管理器内更新或安装驱动程序 以显示驱动程序为例,在设备管理器内更新该驱动程序。『1』 您可以在华硕官方网站上下载该驱动程式,详细信息您可以借鉴该链接。

怎么给笔记本重新安装无线网卡驱动?
〖One〗、方法一:使用设备管理器重新安装驱动 打开设备管理器:右键点击桌面左下角的“开始”按钮,选取“设备管理器”。或者,可以按下 Win + R 键,输入 devmgmt.msc 并按下回车键。找到无线网卡设备:在设备管理器窗口中,展开“网络适配器”类别。
〖Two〗、右键点击无线网卡设备,选取“更新驱动程序”。在弹出的硬件更新向导中,选取“否,暂时不”并点击“下一步”。选取“自动搜索更新的驱动程序软件”。插入驱动光盘:如果你的电脑附带了无线网卡的驱动光盘,此时可以插入光盘。系统会自动搜索光盘中的驱动程序并进行安装。
〖Three〗、手动安装:光盘安装:一般买机子时有赠送的驱动光盘,直接放到光驱,选取相应的驱动,安装就可以了 下载安装:右击“我的电脑”,“管理”“设备管理器”,查看电脑无线网卡的型号并记录下来。下面上网,登陆驱动之家网站,选取对应的驱动程序到本地计算机,安装即可。
联想y450无线网卡驱动怎么安装和联想y450无线网卡驱动下载的问题分享结束啦,以上的文章解决了您的问题吗?欢迎您下次再来哦!
